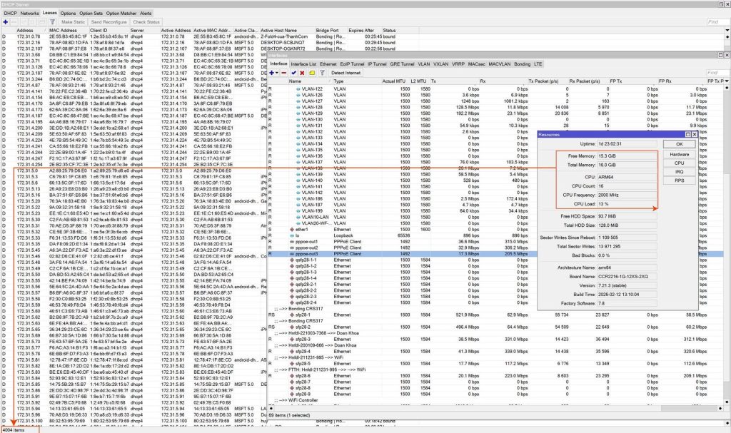
Dự án, Hoạt động, Tài liệuMikrotik tải 4000 thiết bị. Đăng vào 08/03/2026 bởi admin ⭐️Tải 4.000 — Thiết bị của bộ định tuyến #MikroTik trong một Trường Đại học. Hệ thống không sử dụng FastTrack, trang bị 2×2.5Gb FTTH; 3 x 400Mb/s FTTH; 1 ILL 400Mb/s. admin OpenAnt: Phát hiện lỗ hổng bảo mật hiệu quả bằng AI